在学习STM32,有没有大神有基础篇让我学习学习
C0系列单片机中断优先级只有4级?
NUCLEO-C031C6开发板测试2——定时器及PWM应用
请问stm32c092怎么配置flash呀,这个配置手册在哪里下载呀
为啥串口配置后发出来的数据不一样,工具和mcu配置的波特率一样的
stm32C092R的固件包在哪下载呀
STM32C092的cubemx无法使用
官网的NUCLEO-C092RB板子资料问题
NUCLEO-C071RB CAD资源mb2046-bdp.zip中文件有误,并不是C071RB的电路
STM32C0x的最新数据手册在哪里下载
微信公众号
手机版
需要下载那些文件,中文官网都有的
想下载这个STM32C0XX_DFP。找不到
在网上找到
Keil.STM32C0xx_DFP.1.0.0.pack,太老了,器件不全,C071的都没有
你可以到www.keil.com/pack搜索STM32C0搜索下载。
是的,版本更新到2.3.0了。 我刚才下载测试了下,可以找到c071芯片。
[md]谢谢您!我也下载了,但是安装的时候安不上,
[md]我似乎也碰到过类似奇怪问题。
后来发现好像跟我电脑的权限有关,你使用管理员身份双击看看。
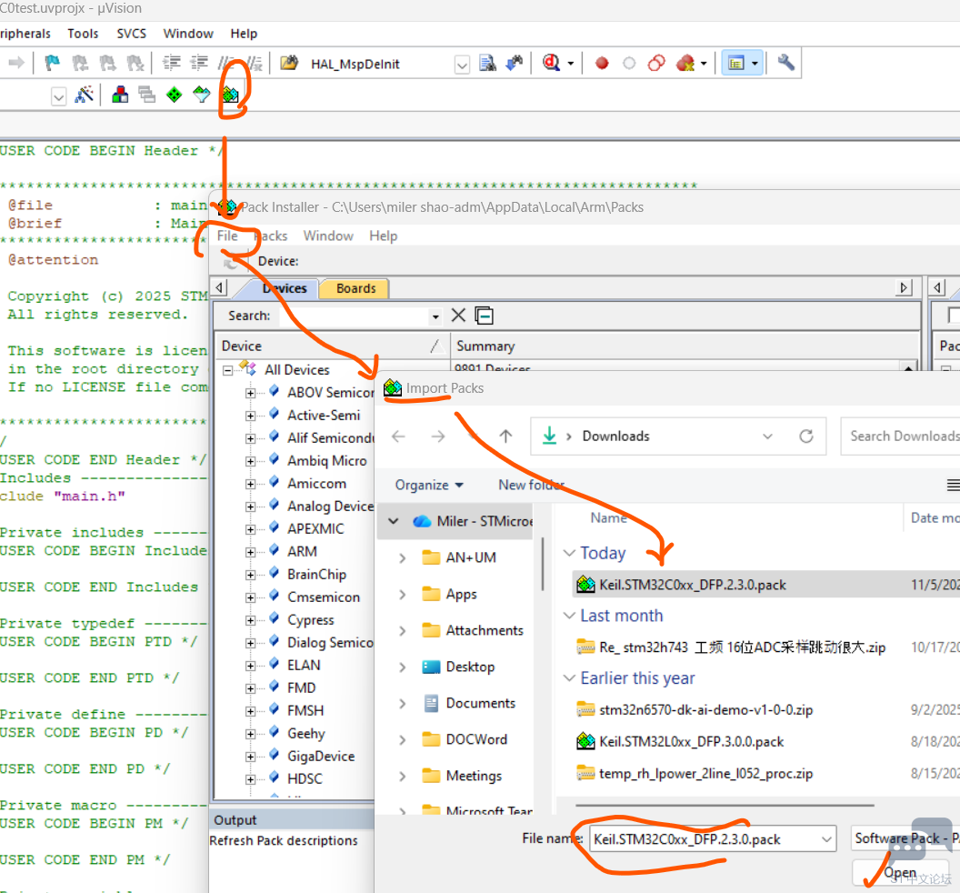
如果不行,换个方式,通过file/import的方式来做,像这样:
[md]谢谢您的帮助。我回去试试。我先安装了这个包的1.0.0版本,不知道是不是先得卸载了老版本才能装新的。
[md]我安装了还是不行。后来把keil mdk卸载了重新安装的。再安装这个pack就没事儿了。估计是原来安装的老版本冲突了。
[md]OK 这些东西反正就这么些操作,实在不行卸干净了重装。