你的浏览器版本过低,可能导致网站不能正常访问!
为了你能正常使用网站功能,请使用这些浏览器。

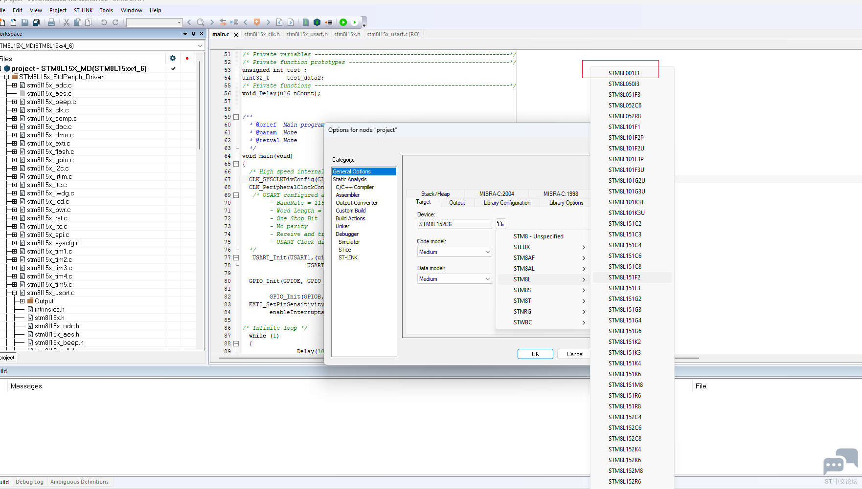
STM8L001J3 IAR没有芯片型号 不知道怎么编译调试

[复制链接]
苦茶 提问时间:2025-11-27 22:08 / 已解决

初学者想学习stm8

用iar调试发现芯片型号找不到?现在也不知道怎么点灯,有没有成功的老哥分享一下经验?

万分感谢!!!

收藏 评论7 发布时间:2025-11-27 22:08

举报

7个回答
butterflyspring 最优答案 回答时间:2025-11-28 09:48:11
比较隐蔽,我这个版本有的。

STM8L 001J3 FOR IAR.PNG
STM8S001J3 iar.PNG
老牛洋车 回答时间:2025-11-28 08:00:27

建议升级一下IAR的驱动包试试看。

苦茶 回答时间:2025-11-28 09:07:54

老牛洋车 发表于 2025-11-28 08:00
建议升级一下IAR的驱动包试试看。

已经是最新的3.11.1版本了

xmshao 回答时间:2025-11-28 16:18:49

如果是初学者,不建议折腾STM8了。

STM32多全,工具、IDE都方便,资料也多、开发板也多,沟通也方便。

STM32系列低、中、高也很丰富。想弄低端点的,可以看看STM32C0 STM32G0 STM32U0

等系列。可以到www.st.com/stm32 看看。

苦茶 回答时间:2025-11-30 19:02:41

butterflyspring 发表于 2025-11-28 09:48
比较隐蔽,我这个版本有的。

老哥,请问你是哪个版本?有云盘分享吗,请分享给我,万分感谢

苦茶 回答时间:2025-11-30 21:51:46

找到原因了,是最新的版本没有,3.11.1没有,我重新下载安装3.10.4就有了。

这个真的是无语

苦茶 回答时间:2025-11-30 21:53:54

xmshao 发表于 2025-11-28 16:18
如果是初学者,不建议折腾STM8了。</p>
<p>STM32多全,工具、IDE都方便,资料也多、开发板也多,沟通也方便。 ...

[md]我就是想用来做一个定时器,当做定时关机芯片,😄 ,,简单的逻辑控制,要求管脚,器件体积小一点。stm32以后再有需要慢慢学习。太难了。

关于
我们是谁
投资者关系
意法半导体可持续发展举措
创新与技术
意法半导体官网
联系我们
联系ST分支机构
寻找销售人员和分销渠道
社区
媒体中心
活动与培训
隐私策略
隐私策略
Cookies管理
行使您的权利
官方最新发布
STM32N6 AI生态系统
STM32MCU,MPU高性能GUI
ST ACEPACK电源模块
意法半导体生物传感器
STM32Cube扩展软件包
关注我们
st-img 微信公众号
st-img 手机版